JAVA租赁系统操作教程
风控人员自动分单
多商户自动分配订单
小程序退款订单状态修改
后台信息泄露排查
平台商家入驻经营及抽佣规则
客户端DIY教程
第三方后台使用流程
君子签后台
E签宝后台
微信公众号后台
微信小程序后台
宝付后台
蚂蚁链后台
蚂蚁链客诉处理流程
支付宝后台
融信大数据后台
客户端使用流程
H5端使用教程
微信小程序端使用流程
支付宝小程序使用流程
快手小程序使用流程
微信商户后台
租赁系统特殊情况
工作台(视频)
商户管理(视频)
供货商户
供货记录
商户列表
签收单上传
发货地址
归还地址
商品管理(视频)
支付宝商品
门店优选
商品类目
商品列表
产品快照
商品评论
线下类目
线下商品
快速制单
订单管理(视频)
订单列表
租安盾注解
大订单后置教程
大订单代扣错误提示及组件订单使用规则
大订单代扣流程
详版征信解读
碎屏险规则
智安盾操作流程
汇付宝流程
代扣接口规则
订单常见提示处理
宝付代扣
芝麻免押流程
智租代扣签署流程
急速审核流程
风控查询流程
征信查询及上报流程
蚂蚁链签署流程
公证签署流程
顺丰微签流程
数据分析
附属订单
资料管理
自提记录
归还定损
数据管理
客户投诉
签约记录
协议扣款
代扣投诉
代扣解约
逾期管理
资产管理
短信记录
滞纳金列表
逾期列表
催收案件
催收记录
小程序管理
黑白名单
销量修改
产品设置
用户列表
帮助中心
附属品管理
结算比例
结算流水
提现记录
优惠券管理
领取记录
发放记录
分销管理
用户管理
人员关系
利率设置
分销流水
营销管理
订单统计
扫码订单
用户统计
扫码统计(无用)
链接渠道
扫码渠道
用户管理
活动报名(无用)
商户分润
设置比例
执行分润
通知公告
微信管理(暂时无用)
财务管理
账单列表
结算流水
流水恢复
线下付款
账单退款
退款记录
风控费用
提现记录
订单统计
协议流水
会员管理
会员列表
日志管理
登录日志
任务日志
操作日志
分帐管理
系统设置
菜单管理
系统配置
角色管理
参数设置
全局参数
登录验证码开启
用户管理
部门管理
机构管理
oss云文件
字典管理
定时任务
短信模板
队列管理
搜索结果
没有相关内容~~
汇付宝流程
最新修改于
2025-10-17 16:45
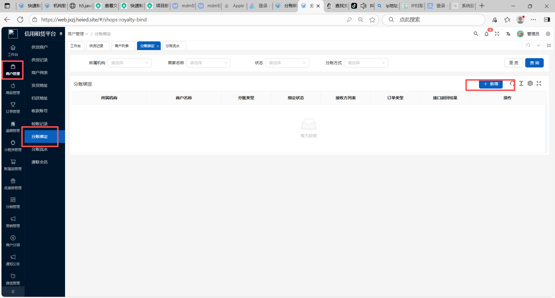
# 汇付宝微信支付规则 根据微信最新的小程序运行规则,商家自营小程序若触发以下规则,间连微信商户号将无法进行商家同主体小程序appid的绑定。具体报错为:由于类型限制,此appid暂不支持绑定该商户号。 微信规则: 1、小程序内提供珠宝玉石、3C数码等商品在线销售及配送服务 2、小程序的账号主体为近一年内新成立的企业及个体户主体 3、小程序的账号管理员、运营者等角色,与其它高风险小程序存在关联 4、小程序内经营预售商品 影响性: 触发以上规则后,专享版小程序将无法使用。存量已完成绑定商户不受影响。 # 汇付宝接口功能 汇付宝接口功能【支持】 1、汇付宝支付宝主动支付+分账 2、汇付宝公众号主动支付+分账 3、汇付宝代扣(支付宝、微信公众号小程序、h5都可以用)+分账 汇付宝接口功能【不支持】 1、汇付宝微信小程序主动支付 2、汇付宝h5主动支付 # 汇付宝代扣使用流程 用户微信下单需使用汇付宝代扣,平台要先告知用户先在小程序中进行绑卡,绑卡完成后才可以使用汇付宝代扣(汇付宝代扣规则请查看教程中的代扣接口规则),用户绑卡完成并下单平台即可进入后台查用户绑卡信息和订单并进行审核 `注:绑定的银行卡一定是租机本人的所属银行卡,非本人绑定不成功` |  |  |  | | ---------------------------------------------------------------------------------------------- | ---------------------------------------------------------------------------------------------- | -------------------------------------------------------------------------------------------- |  # 汇付宝分账使用流程 平台汇付宝分账对接完成后要先在商户管理 - 分账绑定中添加填写分账信息,需注意分账类型要选择到汇付宝,选择完成后点击加一行填写分账信息,分账比例填写形式为平台抽取商户5个点那么分账比例要填写为95%,注:分账比例不可超过10%要在10%以内   
请输入访问密码
开始访问