黑点云DIY商城系统操作教程
黑点云DIY系统
DIY系统代码下载
DIY系统部署教程
黑点云UI设计平台
总平台
概况
商品
商品列表
发布商品
商品分类
评价管理
运费模板
交易设置
订单
订单列表
售后管理
地址管理
会员
会员列表
会员等级
财务
充值记录
余额明细
提现设置
设计
页面设计
图片设计
底部导航
应用
推N返1
前端渠道
人人分销
限时秒杀
支付宝直播
文章营销
海报中心
代理商管理
股东分红
区域股东
优惠券
积分规则
充值赠送
问卷答题
字体设置
多媒体素材
系统
商城设置
远程附件
系统日志
权限
搜索结果
没有相关内容~~
发布商品
最新修改于
2024-12-12 11:56
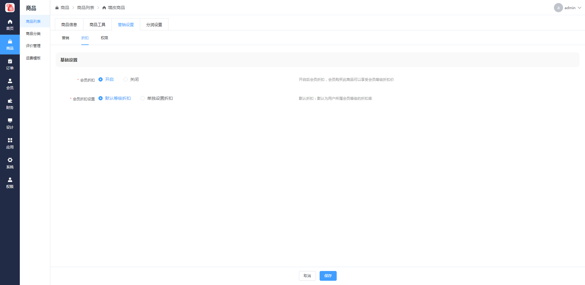
# 基础信息 商品标题:商品的标题,显示在后台商品列表、其他功能调用,前端商品详情页标题、商品列表商品标题等; 商品简介:一句话简述,用来简单介绍商品优点; 商品分类:需要优先在商品分类管理中设置分类信息,选择分类后商品会在前端对应的分类列表中显示;后台可以通过分类筛选搜索商品; 商品轮播图:首图显示在列表页商品信息中,商品详情页显示轮播图; 服务承诺:一个服务承诺的标签,无实际作用,用逗号分隔,显示在商品详情页; 商品编码:用于商品管理的特定编码; 商品视频:进入商品详情页,则会显示视频往左滑动才会显示其他图片; 视频封面:进入商品详情页视频的封面; 虚拟销量:设置的虚拟销量,前端显示销量=虚拟销量+商城销量; 商品类型:实体商品需要发货、确认收货流程,虚拟商品用户下单支付后订单自动完成,无需发货、确认收货,常用于会员卡等产品销售场景。 商品现价:单规格价格,设置后显示于商品管理列表,如果设置多规格后,不作用于商品付款价格; 市场价格/成本价:设置后会在商品管理列表显示,并自动计算利润 商品状态:如果选择上架,则提交后立即上架;如果选择下架,则提交后属于下架状态,需要时可以在商品列表操作上架; 排序:商品在列表显示的排序,序号越小越靠前。   # 商品描述 商品详情描述页支持图文编辑框-编辑设计商品详情信息,支持文字、图片。视频等多种形式,是唯一一个向顾客详细介绍宝贝的页面,尽量做到综合全面详细,让顾客清楚地了解商品,激发顾客下单购物乃至多次购物。   # 商品规格 商品规格分为单规格和多规格 单规格:单规格商品只需设置商品价格、划线价、当前库存数量、商品重量、库存计算方式,五个设置项。 商品价格:商品的实际购买金额,最低0.01; 划线价格:划线价仅用于商品页展示; 当前库存数量:商品的实际库存数量,为0时用户无法下单; 商品重量:商品的重量,用于快递模板按重量计算运费方式; 库存计算方式:用户购买何时减少库存;拍下减库存则用户下单立即减少对应的库存,如果您设置限时购、限购场景,建议使用下单立即减少库存,同时设置订单自动关闭时间较短,避免用户占位不付款;付款减库存,用户只有支付订单后才会减少商品库存,如果用户连续下单不付款,过阵子又付款了,可能会造成商品的超量销售;永不减库存,库存永远不会变化。   多规格:同一个东西,有黑色、米色等不同的颜色,有常规头围 /加大头围两种不同的尺寸; 则颜色、尺寸即为该商品的两种不同规格组,即该商品具备多规格的属性。 规格值:规格对应的参数值,比如颜色规格的规格项为黑色、米色、卡其色、深灰色四种。 每一种规格项都可以单独设置预览图、商品价格(现价)、划线价格(原价)、库存数量、商品重量、SKU编码。 ps:开启多规格后会覆盖单规格的商品价格;   # 商品参数 可以添加商品的规格参数,对商品进行介绍   # 商品工具(待补充) 其他信息:设置商品的配送方式, 运费模板;  分享:(待补充) 客户端:设置商品上架的客户端;  # 营销设置 ## 1.营销 若使用积分功能必须在 [应用中心-积分管理] 中开启; 积分赠送:开启后,顾客购买商品可以获得积分奖励; 积分抵扣:允许顾客在购物时使用积分抵扣部分金额; PS:积分规则设置详见积分管理插件章节;   ## 2. 折扣 会员折扣:开启后会员折扣,会员购买此商品可以享受会员等级折扣价 会员折扣设置:分为默认等级折扣和单独设置折扣,默认等级折扣使用的是会员管理设置的会员等级折扣,单独设置折扣,设置的只适用与该商品对应会员等级的折扣进行重新设置,折扣率范围0.0-9.9,例如: 9.8代表98折,0代表不折扣。    ## 3. 权限 商品权限:开启后限制每人购买该商品的数量,总限购为一个用户最多购买数量,每单限购为一个用户每笔订单最多购买数量;     # 分润设置 ## 分销 若使用分销功能必须在 [应用中心 - 分销管理 - 分销设置] 中开启; 分销佣金:分别为系统默认,和单独设置,系统默认使用的是分销设置内的佣金设置(具体详情查看分销设置章节),单独设置会出行分销佣金类型的选项来设置该商品的分销佣金; 分销佣金类型:类型分为百分比和固定金额,百分比如一级佣金设置为10%,则为一级分销商分销该商品后获得该商品收益的10%的佣金以此类推,固定金额如一级佣金设置为10元,则一级分销商分销该商品后获得10元佣金。  
请输入访问密码
开始访问